# 《AI MCP Gateway 网关服务系统》第3-8节:协议消息处理-ToolsList
作者:小傅哥
博客:https://bugstack.cn (opens new window)
视频:https://t.zsxq.com/U6Shg (opens new window)
沉淀、分享、成长,让自己和他人都能有所收获!😄
大家好,我是技术UP主小傅哥。
# 一、本章诉求
从 HTTP 接口到 MCP 协议的映射,这里要考虑的是怎么把一个完整请求 http 的接口描述录入到数据库,之后在通过数据库的配置,转换为 MCP 协议结构告诉 AI 客户端 tool/list,也就是这套 HTTP 接口到 MCP 以后所提供工具能力。
所以,小傅哥在带着大家实现的过程中,先做了基于 HTTP 接口所需存储的信息,做了库表的设计。之后到这一节,我们要把库表的数据转换为 MCP 协议结构数据。
拓展,像是 HTTP 可以做,那么 RPC、MQ、数据库等各类资源,你也可以转换为 MCP 服务协议进行使用。
# 二、流程设计
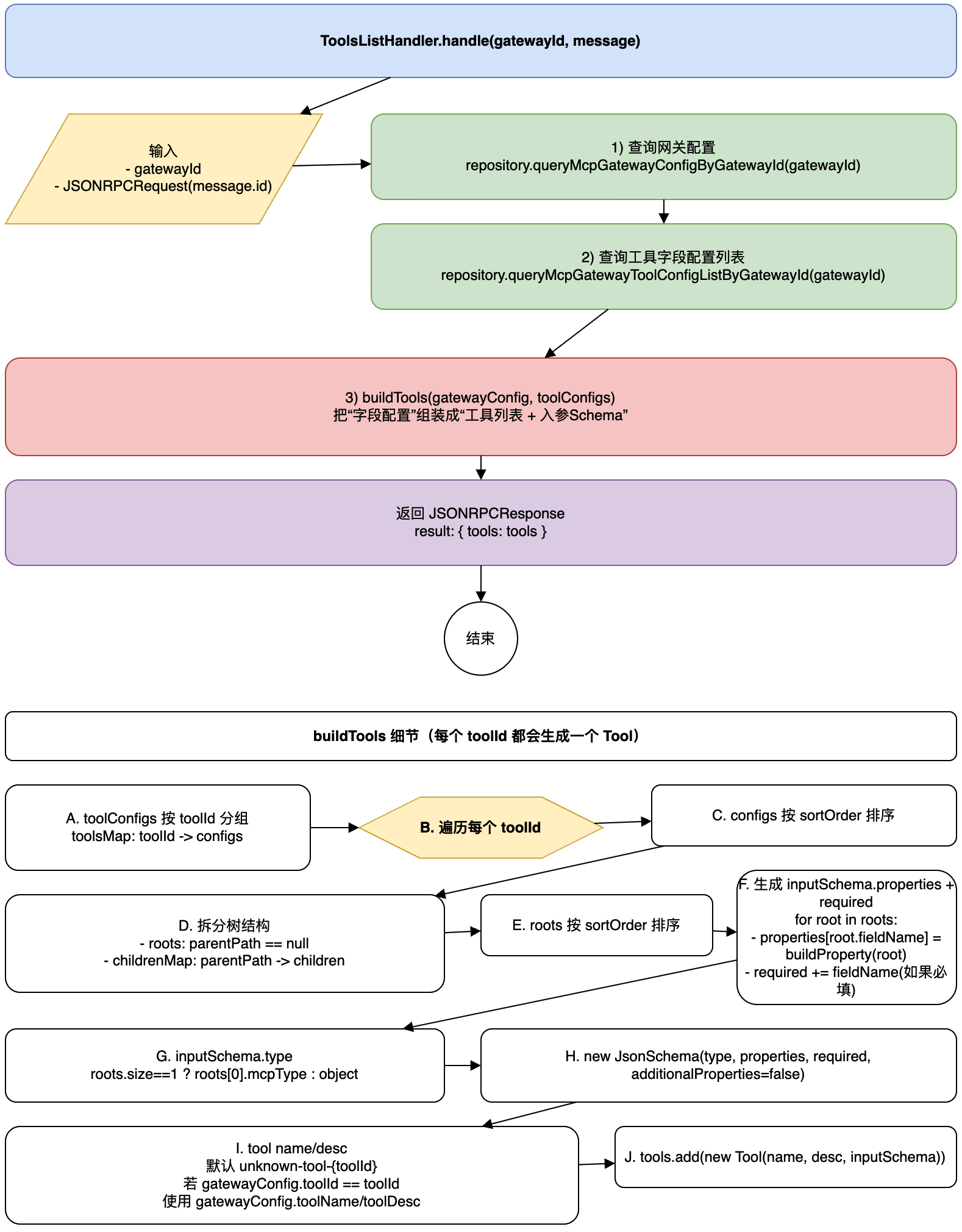
如图,Tool/List 工具列表协议处理;

- 首先,我们要根据网关ID(gatewayId)从数据库中,获取网关配置和http工具字段配置列表,这部分数据相当于是把 HTTP 请求结构体,拆解喽放到数据库表中,之后再查询出来按照 MCP 协议结构组装使用。
- 然后,是对 buildTools 工具细节的处理,这部分是对元素的拆分和组装。这部分还有一些细节在下面。

- 之后,映射数据库表
mcp_protocol_mapping拆解字段的父子关系,一个字段以下的另外一个字段,如;xxxRequest01 -> xxxRequest01.city的映射。所以在 buildProperty 的处理过程中要,要做递归循环,一层一层的找到这些内容,并拆解组装使用。

