# 《AI MCP Gateway 网关服务系统》第3-16节:协议域-协议存储处理
作者:小傅哥
博客:https://bugstack.cn (opens new window)
视频:https://t.zsxq.com/wGt6C (opens new window)
沉淀、分享、成长,让自己和他人都能有所收获!😄
# 一、本章诉求
在协议域添加协议存储服务,以及验证存储后的数据,在 AI MCP 网关,整个流程中完成调用处理。其实这部分的内容,就是在串联流程。协议解析、协议存储,存储后的数据到数据库表中的结构,是否还可以按照约定的方式转换为可以被 MCP 协议识别的结构。之后再继续完成调用的处理。
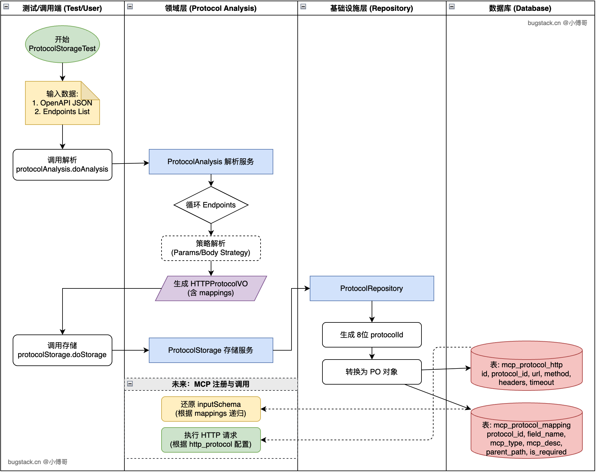
# 二、流程设计
如图,从协议解析到协议存储流程设计;

- 首先,本节的重点是要验证,协议解析 -> 协议存储 -> 协议使用,是否可以完整整个链路调用处理。
- 所以,在这一节完成协议存储后,我们就要做一个完整的案例,来验证整个数据解析存储和使用是否可以通过。

